Aciety

Customer Service, ITSM, Change Management

Portfolio description is not provided

About

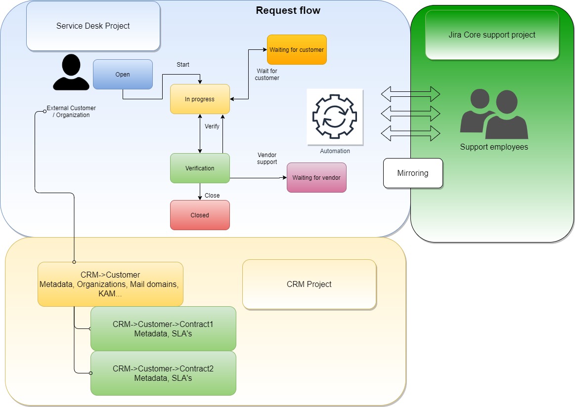
Implementation of customer relationship management (CRM) and service catalogue modules based on a Jira Service Management Jira integration with multiple internal systems including SSO identity management, virtual machine management APIs and other core systems Automatic creation of Jira tickets based on internal system triggers

  • 25000 - 50000Size in euros
  • Not providedPrice
  • 6Duration in month
  • 4Team size

Tech Information

Skills
JIRA
Services
Enterprise Solutions
Small-Medium Business (SMB) Solutions
API Development & Integration
Industries
PUBLIC ADMINISTRATION AND DEFENCE; COMPULSORY SOCIAL SECURITY
Markets
Eastern Europe

end2end Portfolios

Company Description

END2END is a company that specializes in information system design and development using latest technologies. We have extensive experience in project management, optimization and automation of the business processes as well as broad understanding of implementation and integration of complex systems. Our team consists of highly educated and skilled professionals with years of experience in project management, development and implementation of highly available services and IT systems with a focus on the telecommunications industry.

Our main area of expertise includes:  B2B services  IPTV system services  Billing services  Workflow and workforce systems  Ticketing systems  Telecom provisioning systems  Fault repair processing systems  Customer support systems  Telesales systems  Business process analysis, optimization and automation  Customer relationship management  Business Process Management (Appian)

In addition to this, END2END is an Atlassian certified silver solution partner. As a solution partner, END2END can help you translate your specific business requirements to Atlassian environment following best practices and applying advanced configuration that will suite your needs. We can also offer you training, practical courses, technical support, advisory services and integration with other systems. END2END has years of experience in development and implementation of highly available services and systems in IT industry and has used Atlassian products to solve various business challenges.

Company Information

We Help Cover All Your Needs In The Following Service

Transparent Triangles